⚲
项目
一般
简介
登录
注册
主页
项目
帮助
搜索
:
风险评估
所有的项目
信通车友
»
风险评估
概述
活动
问题
耗时
甘特图
日历
新闻
文档
Wiki
文件
问题
查看所有问题
摘要
错误 #2429
【通用】IE浏览器打开系统显示不正常
由 匿名用户 在
超过 6 年
之前添加. 更新于
超过 6 年
之前.
状态:
已解决
优先级:
普通
指派给:
王 勇彭
开始日期:
2019-03-24
计划完成日期:
% 完成:
0%
预期时间:
描述
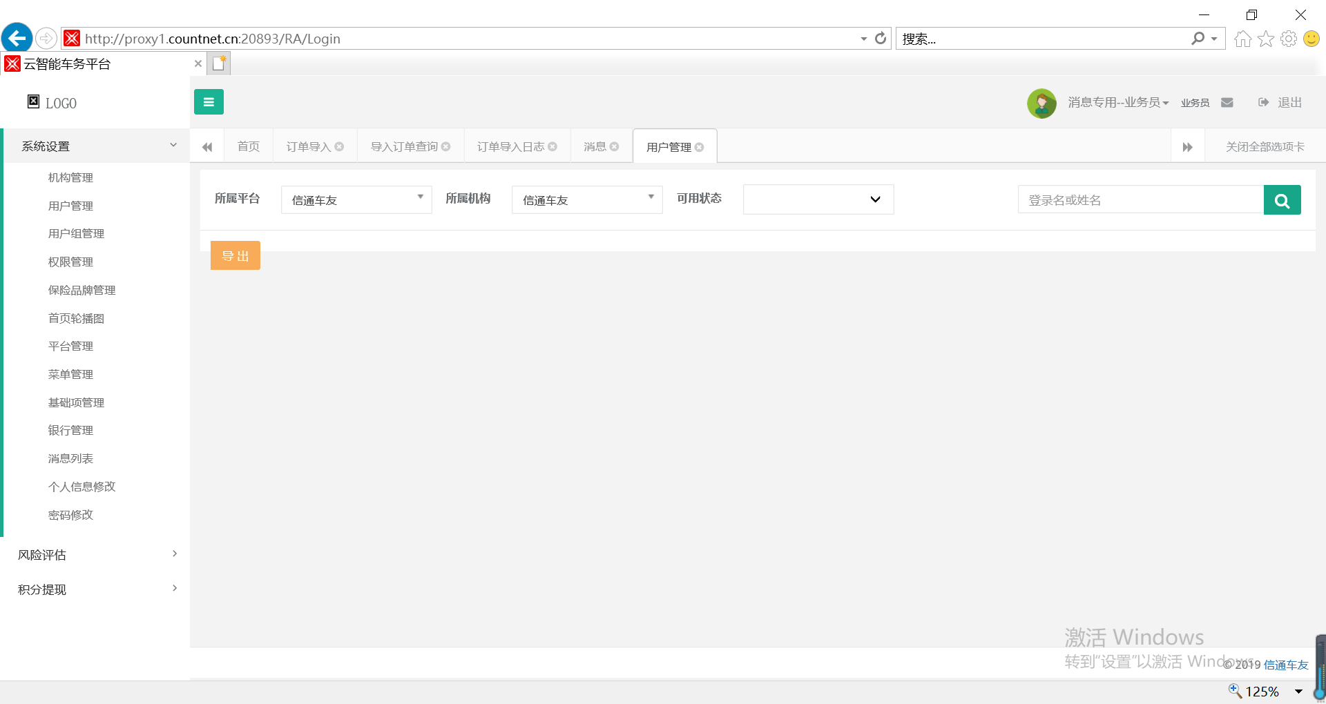
登录页面无法正常显示输入的用户名和密码
登录后列表无法展示数据
ie.png
(534 KB)
ie.png
匿名用户, 2019-03-24 11:28
数据加载.png
(79.6 KB)
数据加载.png
匿名用户, 2019-03-24 11:31
历史记录
#1
由 匿名用户 更新于
超过 6 年
之前
文件
数据加载.png
数据加载.png
已添加
描述
已更新。 (
diff
)
#2
由 王 勇彭 更新于
超过 6 年
之前
状态
从
新建
变更为
反馈
已做兼容性处理
#3
由 匿名用户 更新于
超过 6 年
之前
状态
从
反馈
变更为
已解决
导出
Atom
PDF
载入中...